API Pix segura e de fácil integração

Implemente transações instantâneas e de baixo custo para sua aplicação com a API Pix mais segura do mercado. 

Cadastre-se para ter acesso a API

A API Pix Contabull foi pensada para você

Realização de pagamentos e transferências em tempo real, 24 horas por dia, todos os dias da semana, incluindo feriados.

Automação de Processos

Automatize processos de pagamento, como cobranças recorrentes, sem a necessidade de intermediários.

Gestão Financeira

A visibilidade instantânea das transações permite um controle financeiro mais eficaz, ajudando na tomada de decisões estratégicas e no planejamento financeiro da sua empresa.

Redução de Custos

Transações Pix são mais baratas em comparação a outros meios de pagamento, reduzindo seu custo operacional.

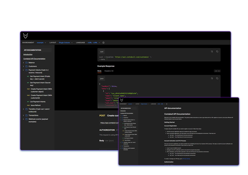
Fácil integração para Desenvolvedores

Documentação otimizada, processos de integração simplificados e segurança garantida: tudo o que você precisa para usar a nossa API na sua aplicação.

O que nossa API Pix pode fazer por você

Pix Cash-In

Permite a entrada de recursos financeiros em sua conta de maneira instantânea, facilitando o recebimento de pagamentos de clientes.

Pix Cash-Out

Facilita a retirada de recursos financeiros de sua conta para pagamentos e transferências, garantindo liquidez imediata.

Emissão de Cobranças

Gere cobranças automáticas com QR codes personalizados, simplificando o processo de pagamento para seus clientes.

Divisão de Valores

Automatize a divisão de valores entre diferentes contas ou departamentos, facilitando a gestão financeira.

Pagamentos Recorrentes

Programe pagamentos recorrentes de forma automática, eliminando a necessidade de ações manuais.

Notificações em Tempo Real

Receba alertas instantâneos sobre transações, permitindo uma gestão financeira mais eficiente.

Relatórios Detalhados e Dashboards

Acesse relatórios completos sobre suas transações, auxiliando na análise e tomada de decisões estratégicas.

Segurança e Criptografia Avançada

Utilize mecanismos de autenticação e criptografia de ponta para garantir a segurança de todas as transações realizadas.

Auxiliando empresas ao redor do mundo a acessar o mercado brasileiro.

Somos uma fintech global com a missão de simplificar processos transacionais entre o mundo e o Brasil.

A Contabull uniu conta digital, gateway de pagamento, cripto e eFX (câmbio e liquidação no exterior) em uma plataforma web singular. 

Oferecemos suporte especializado em operações estruturadas para câmbio spot e concomitante. Além disso, auxiliamos no registro de operações de capital estrangeiro junto ao Banco Central (Bacen) por meio do RDE-IED, seja ele simples ou de portfólio.

Copyright©️ 2024 - Contabull - Todos os direitos reservados.